สำหรับท่านที่อยู่ในข่ายงาน ด้านการออกแบบฐานข้อมูล คงจะต้องคุ้นเคยกับซอฟต์แวร์ออกแบบ ER Diagram หลายต่อหลายตัว ในท้องตลาด แต่ ซอฟต์แวร์เหล่านั้นจะมีข้อเสียอยู่มากมายดังต่อไปนี้
- ความล้าสมัยเมื่อเทียบกับเครื่องมือ สมัยใหม่ ผู้ใช้บางรายรู้สึกว่า ซอฟต์แวร์ที่ท่านใช้อยู่ไม่ได้รับการลงทุนพัฒนาให้เทียบเท่ากับเครื่องมือสร้างแบบจำลองการสร้างโมเดลยุคใหม่
- ความซับซ้อนในการใช้งานสำหรับผู้ใช้ใหม่ อันนี้เรียกว่าเป็น pain point ที่สำคัญเลยทีเดียว เพราะว่าเครื่องมีบางตัวมีการใช้งานกันมาอย่างยาวนาน และ มีความซับซ้อนสูง อินเทอร์เฟซไม่เป็นมิตรต่อผู้ใช้ใหม่เท่าที่ควร
- ปัญหาด้านประสิทธิภาพ บางครั้งใช้เวลานานในการบันทึกแบบจำลอง (model) หรืออาจเกิดอาการค้าง/ไม่ตอบสนอง (Not Responding) เพราะว่าซอฟต์แวร์บางตัวไม่ได้ถูกเขียนมาจากภาษาการโปรแกรมแบบ Native บนแต่ละ Platform
- ราคาที่ค่อนข้างสูง หรือสูงมากด้วยซ้ำไป สำหรับการใช้งานพื้นฐาน
- ไม่มี trial version ให้ทดสอบใช้งานได้
- การอัปเกรด อาจพบปัญหาในช่วงระหว่างหรือหลังการอัปเกรด
- การรองรับฐานข้อมูลใหม่ๆ ไม่ได้อัปเดตให้รองรับฐานข้อมูลรุ่นล่าสุดทันทีที่มีการปล่อยออกมา
- เอกสารประกอบบางส่วนไม่สมบูรณ์ หรือไม่สามารถหาข้อมูลออนไลน์ได้ง่ายนัก
- ไม่มีการทำ reverse / forward engineering สำหรับฐานข้อมูลสมัยใหม่
ต้องบอกว่า ปัญหาทั้งหมดที่กล่าวมานั้น จะหมดไปเมื่อท่านใช้งาน Navicat Data Modeler ซึ่งเป็นซอฟต์แวร์ สำหรับการสร้างโมเดล สำหรับนักออกแบบฐานข้อมูลโดยเฉพาะ

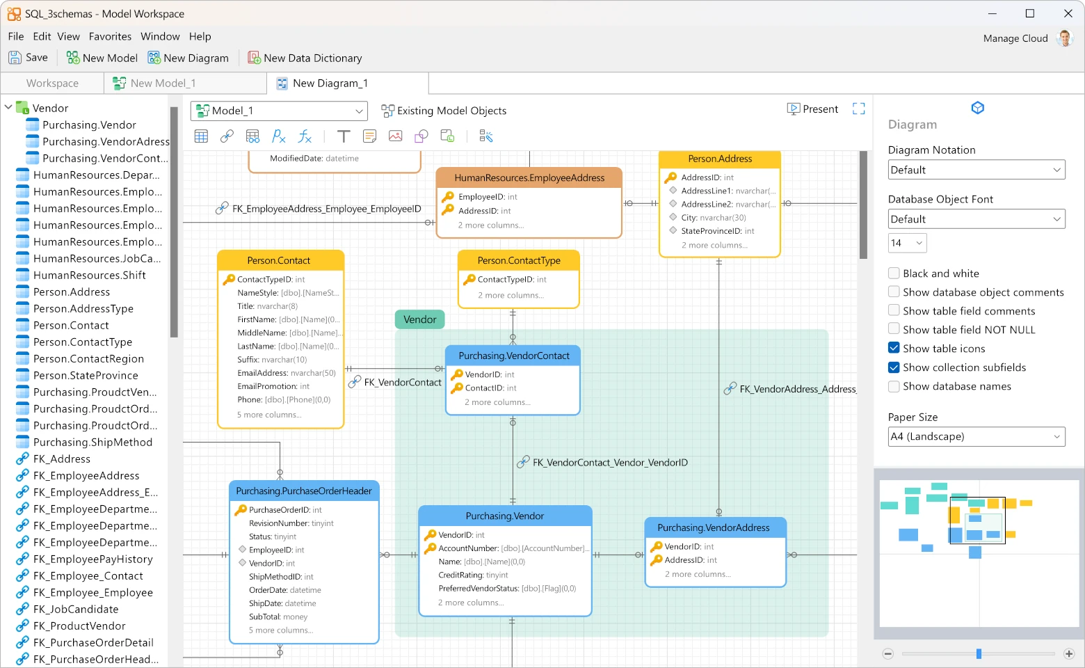
Navicat Data Modeler นั้นเป็นซอฟต์แวร์ที่แยกออกมาเป็นส่วนเดี่ยว สำหรับผู้ที่ต้องการใช้งานเฉพาะการออกแบบ ฐานข้อมูลเช่น ER Diagram
เพื่อให้ท่านได้ทำงานด้านการออกแบบโดยเฉพาะ ไม่ว่าจะเป็นโมเดลแบบใด และ ยิ่งใน version ล่าสุด สนับสนุน Dimentional, Data Vault 2.0 และ แบบปกติคือ Relational ด้วย ทำให้ครบจากที่เดียว และ ท่านไม่ต้องจ่ายเงินแพงเลย ซอฟต์แวร์มีการตอบสนองดีมาก และ ทำงานได้บน platform Windows, macOS, Linux ด้วยการเขียนโปรแกรมแบบ Native ทำให้ซอฟต์แวร์มีความเร็วสูงสุด
- ทำ reverse engineering ได้ ก็คือแปลง database มาเป็น model
- ทำ comparison และ sychronization
- สร้าง SQL Code
- ทำงานร่วมกับ Navicat Collaboration ได้ดีมาก
- สนับสนุนฐานข้อมูลหลายตัว MySQL, PostgreSQL, SQL Server, ORACLE, SQLite, MariaDB, MongoDB และ Snowflake
- ฐานข้อมูลบนคลาวด์ก็สนับสนุนเยอะมาก AWS, Google, Microsoft, Oracle, MongoDB Atlas, Alibaba Cloud, Tencent Cloud, Huawei Cloud, OceanBase, Dameng, Fujitsu, Kingbase, Highgo
สนใจผลิตภัณฑ์ Navicat ติดต่อตัวแทนจำหน่ายของเราวันนี้ทั่วประเทศไทย Navicat Reseller Locator